MDM > Customer OnBoarding
Master Data Management
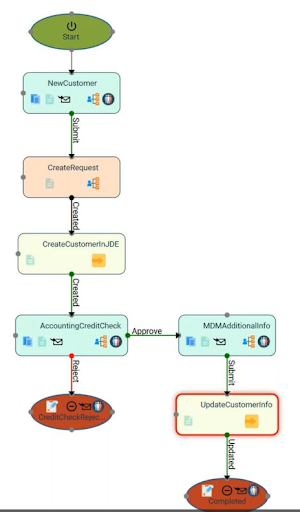
Customer OnBoarding
Digitize your new vendor request, review, and approval process while ensuring accuracy, security, and compliance fully integrated with JDE.
Faster, Cleaner Customer Onboarding
The faster you can onboard a customer, the faster you can begin serving them. But most onboarding processes are fragmented across spreadsheets, emails, and disconnected systems. K-Rise’s Customer Onboarding app gives you a centralized, fully auditable platform to handle new account setup including credit approvals, tax forms, and compliance documentation with seamless customer collaboration and live JDE integration.
Accelerate Onboarding with End-to-End Visibility
Configuration
Collaboration
Email-Driven Workflow
Configuration
Internal users launch onboarding requests, which then pass through the appropriate workflow stages (Sales, Credit, Compliance, Finance). Each role has customized access and approval rights. Optional pre-approval stages help eliminate incomplete or incorrect customer setups before reaching the customer.
Collaboration
Customers complete their onboarding via a secure portal. After account creation, they can enter profile information, upload forms (e.g., W-9, resale certificates), and update payment preferences. Their submissions are logged and validated in real-time, ensuring accuracy before internal approval.
Email-Driven Workflow
Email notifications drive the workflow at every step—request created, customer invited, data submitted, approvals needed, clarifications requested. Emails include secure links that take users directly to the action required. Optional mobile alerts are available to further accelerate turnaround.
Key Benefits

Eliminate back-and-forth emails with centralized request tracking

Reduce onboarding time by standardizing the data collection process

Give customers a clean, secure portal to submit onboarding information

Prevent data entry errors with built-in field validation and role-specific access
Direct Connection
“We selected K Rise as our partner due to their direct connection to JD Edwards, allowing us to pull data directly without rebuilding it.”
Up-to-Date Data
“The biggest benefit has been data accuracy. Data analysts are working
with the latest up-to-date data.”
Enhanced Transparency
“We chose K-Rise because we wanted to improve transparency. We are now able to track that transparency through the system.“
Global Applications Manager
Joe Hebner,
Tredegar Corporation
Speaking at 2023 March Quest Game Changers Week
Why Industry Leaders Trust K-Rise
The Sky Is the Limit
“I haven’t had a need that hasn’t been met. I'm confident that the platform they created can meet any of the needs because it's a platform that's not only for beginners."
Developing & Testing
“Developing and testing in seconds is huge…I like the instant gratification, especially being technical, making all these changes. I want to know what it looks like right away.”
Drag & Drop Interface
Comprehensive Support
“It’s just drag and drop…If you want to get really fancy, you can... but you can get most of what you need done just by dragging and dropping”
“They have great support with the chat feature...that’ll connect me with someone at K-RISE. They've always pointed me in the right direction”
Jacob Neises,
JDE Developer
Why Developers Love
EASYProcess
Michelman
Speaking at Quest Oracle Blueprint 4D, May 2024
Eliminate Complexities
“Their master data maintenance tool that integrates and speaks to JDE eliminated the backend complexity of our current solution.”
Future-Proofing
“We see changes as they come up in the future as being much less overhead.”
Streamlined Processes
“You are communicating with JD core tables.There's no staging tables, no z-processing, no transferring of of data. You are communicating directly with your ultimate JD tables.”
Mike Miller,
Project Executive
Accelerate Project Management
with K-Rise
B&G Foods
Speaking at JD Edwards Game Changers Week, Feb 2024
Simplicity & Speed
“We adopted K-Rise because of its simplicity, it's out-of-the-box processes, and the speed at which we knew we could get it to market.”
Brilliant Support
“The support that we got from K-Rise, Brilliant…They were available. We did screen share. We sorted out what we needed to sort out.”
Efficient Execution
Strong Partnership
“The project execution with K-Rise was lean, fit for purpose, rapid and high value”
“The greatest thing of all is the partnership that we have with K-RISE. We know if we need help, we can call upon K-Rise to give us the assistance that that we need”
Anthony Mancini,
Head of Enterprise
Speed & Support
for Your IT Team
Accolade Wines
Systems
Speaking at JD Edwards Game Changers Week, Feb 2024
Real-Time Results
"The testing and update process is very streamlined. The master data tables and custom tables are updated directly, so we can see the results right away."
Improving Efficiency & Removing Redundancy
K-rise is rapidly decreasing the item creation time. And the issue of going back for redos is minimized because almost everything we are entering is being edited real time.
Enhanced Visibility
There's visibility on a workbench in terms of what the status of an item is, what's still needed, and what's been completed
Manager Supply
Bringing Simplicity
to your Supply Chain
B&G Foods
Steve Penney,
Chain Systems
Speaking at JD Edwards Game Changers Week, Feb 2024
“Combining No-code and Low-code technology in the development of an application allows us to deploy resources in the activities most suited to them. Our JD Edwards developers, who have been trained in both technologies, focus on Low-code to create the complex functions that are required by the application, while our solution designers and solution architects focus on the creation of the workflow, front-end UI for users, and the incorporation of the business rules and data validation requirements that the application and the integration with our backend ERP requires.”
JD Edwards
Rudolph Horn,
Superintendent
No-Code/Low-Code
for Any Role
K-Rise helped us integrate JDE Financials into our eCommerce systems without ever having to know or write code ourselves. The process was simpler than we thought it would be, and we’ve completely switched over to the K-Rise platform to run several of our business systems. We would recommend K-Rise to any business looking for a straightforward way to save money and resources.